·¹Áö½ºÆ®¸®¸ð´ÏÅÍ


´Ù¿î ¹Þ±â (Win98Àü¿ë)

·¹Áö½ºÆ®¸®¸ð´ÏÅÍ ´Ù¿î(10K)

¼³¸í

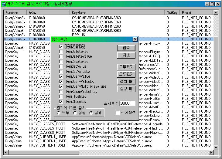
¾î¶² ÀÀ¿ëÇÁ·Î±×·¥À» óÀ½ ½ÃÀÛÇÒ ¶§ ¶Ç´Â ¾î¶² ¾×¼ÇÀÌ °¡ÇÒ ¶§ ·¹Áö½ºÆ®¸®¿¡ ¾î¶² °ªÀ» ÀÐ°í ¾²´ÂÁö¸¦ ¸ð´ÏÅ͸µÇÕ´Ï´Ù.

»ç¿ë¹ý

½Ã½ºÅÛ¸Þ´º¸¦ ´©¸£¸é ¼³Á¤ÀÌ ÀÖ½À´Ï´Ù. ¸ÞÀÎ È­¸é¿¡¼­ Enter۸¦ Ä¡¸é ¸ð´ÏÅ͸µÀÌ ON/OFFµË´Ï´Ù.


·¹Áö½ºÆ®¸®¸ð´ÏÅÍÈ­¸é

¹®ÀÇÇÏ°í ½ÍÀ¸½Å ºÐÀº ¼¼ÀÌŬ·´ ¸Þ½ÅÀú ŸŰ Ojang2À¸·Î Çϼ¼¿ä